Filters
Filters are NIM's "workhorse" feature. Almost everything you do in NIM is accomplished using filters.
To get started, Create a filter.

A filter applies logical criteria to your current Vault data, in order to produce a subset of that data. Then, that subset—the filter's output—becomes the input for a different object in NIM, which performs some action with it. Most importantly, filters provide the input for functions in Mappings, members for Roles, and reports inside Notification templates. Filters can also be used with Export tasks and Multi-export tasks to produce CSVs for downstream consumption outside of NIM.
Since filters operate on data in the vault, a filter's output changes as the contents of the vault change. For example, suppose you create a filter that returns all user accounts in system X. As accounts are added or removed from system X (and system X's data is collected and thus refreshed in the vault), the filter's output changes accordingly.
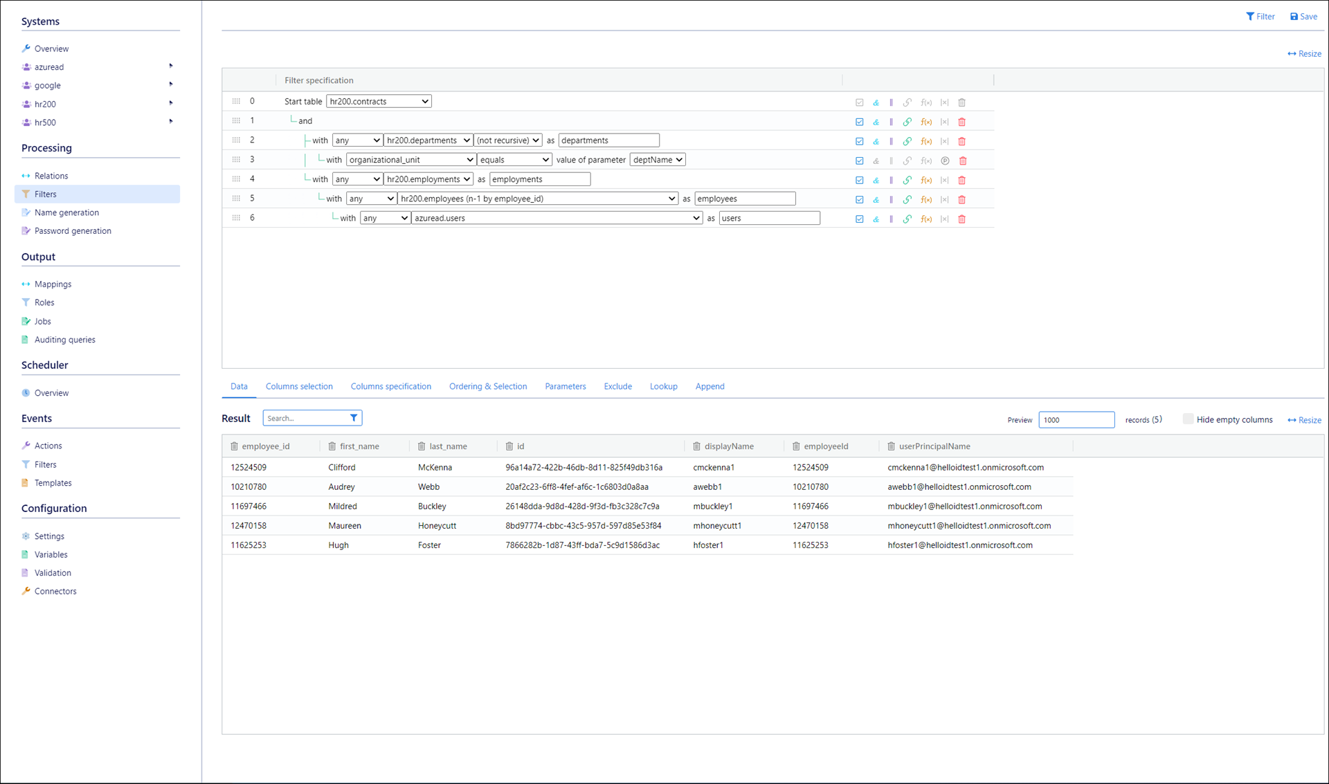
The true power of filters, however, is joining tables from different Systems. This is possible due to the universal format of the data in the vault. You do this with Relation items. For example, suppose you create a filter that returns all users with an account in system X, but no account in system Y. (This relation item would likely use with no logic.) You could then feed this filter into a user create mapping function for system Y. This filter might initially return 25 users. The first time the mapping is executed, accounts for those 25 users will be created in system Y. On subsequent executions, the filter will return empty results, and the mapping will do nothing—until more users are added to system X. And so on.
Using filters in this way, you can progressively automate your organization's entire provisioning lifecycle. You aren't limited to user accounts; you can work with any type of resource supported by the Connectors of the involved systems. This is dynamic provisioning. Based on rules defined in filters, changes in source systems automatically trigger NIM to provision changes into target systems. Most of the work is front-loaded. After you've built up your provisioning rules using filters, mappings, and other features in NIM, it runs by itself. You only intervene when you need to change the rules.
Although mappings and roles are the most important ways in which filters are used, they are not the only ways. Almost every feature in NIM relies on filters in some way. The bottom line is: the data in the Vault is the foundation of NIM, and filters are how you use that data.
Tip
NIM's filters operate on the same basic principles as queries in SQL.
Child Filters
Filters in NIM can be structured hierarchically, where one filter serves as a parent, and another acts as its child. This relationship allows for efficient data organization and customization while maintaining consistency with the parent filter's core criteria.
When a child filter is created, it automatically inherits all filter criteria from the parent filter. This inheritance ensures that the child filter starts with the same base criteria, providing a foundation for further refinement. For example, the parent filter might return all Active Directory users in the Accounting department, while a child filter could narrow it down to users with "Lead" in their job title.

Criteria inherited from the parent filter are displayed in gray within the child filter. These inherited settings are locked and cannot be modified directly. However, you can add additional criteria to the child filter, making it more specific or restrictive than its parent.
Settings such as selected columns, column ordering, calculated fields, and sorting are copied from the parent but are not locked. Upon creation, the child filter mirrors the parent’s settings, but you can freely adjust these within the child filter to meet your needs.
Filter Exclusions
In some cases, it’s useful to create a filter that explicitly excludes the results of another filter. For example, consider two hypothetical filters: Active Employees and Inactive Employees. While you could build both filters independently, it’s often simpler to define one filter (such as Active Employees) and then create the other by excluding those results from the full employee list. This approach ensures the two filters are mutually exclusive, preventing any employee from appearing in both the Active and Inactive results.
Important
In order to use an exclusion filter, there must be a primary key relationship between the filters, or the filters must share the same starting table.
To add an exclusion to a filter, click the
button next to a filter item. This will add another line where you can select the filter whose results you want to exclude from the current filter. If there are no filters in this list, double check your inter- or intra-system relationships, and possibly reload your system data.
Invalid filters
Invalid filters are underlined in red:

These filters return invalid output until you reconfigure them. Until then, other objects that use them (e.g., mappings) will fail.
To help debug an invalid filter, see this troubleshooting guide.
Tip
If all your filters are marked as invalid, your license key may be expired. See License.