Create, edit, or remove a name generator
For more information, see Name generators.
Create a name generator
Go to Processing > Name Generation.
Click Add.
Enter a Generator Name.

Click Create.
Select a Filter. The Columns pane is populated.

Click Add for the Names pane.
Enter a Name for the new record. For example,
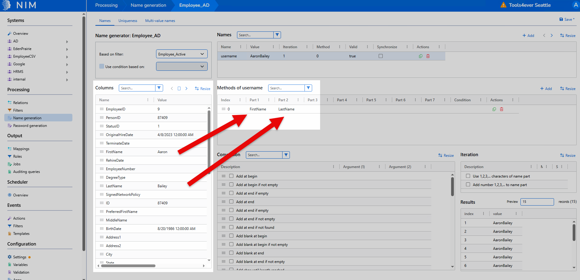
username.Click Add for the Methods pane. A new method is created for the selected Name.
Drag and drop items from the Columns pane to Parts of the new method. A real-time preview is available in the Results pane.

Select a Part to apply Conversions to it.
For example, applying
Case conversion: Convert to lower caseandShorten: Use first characterto a (first_name) column turnsAaronintoa. See Conversions for more information.
Repeat step (10) for any other parts, until the desired output is returned in the Results pane.
For example, in the below screenshot, a series of parts and conversions has transformed
Aaron Baileyintoabailey.
Optional: Select a Part of the method and then select an Iteration to add to it.
Optional: Specify a Max value for the iteration.
Optional: Specify a Start value for the iteration.

Optional: Repeat steps (8) - (12) for any other Methods that should be available for this Name. Multiple methods are useful in the event that a name must be unique, or if you must generate names based on arbitrary conditions.
Optional: Repeat steps (6) - (13) for any other Names that you want to put in this name generator.
If you add additional Names, and you are using an iteration in any of your methods, select the Synchronize checkbox for names that must iterate together. This ensures that the iterator value is always synchronized across all names. For example, if the username and email address must both contain the same value (e.g.,
abaileyorabailey2).
Click Save.
Go to Processing > Name Generation.
Click
Edit Name Generator for the relevant name generator.
Continue by following the steps in Create a name generator.
Go to Processing > Name Generation.
Click
Remove Name Generator for the relevant name generator.
Click Yes.